Removing Components
The removal of components in Deltanji can refer to two different actions:
- Removing a component from the Deltanji environment entails unregistering the component from the object which contains it.
- A component can also be physically deleted.
Unregistering a Component
1.
- EITHER Find the component by navigating to the component view in the location where the object exists
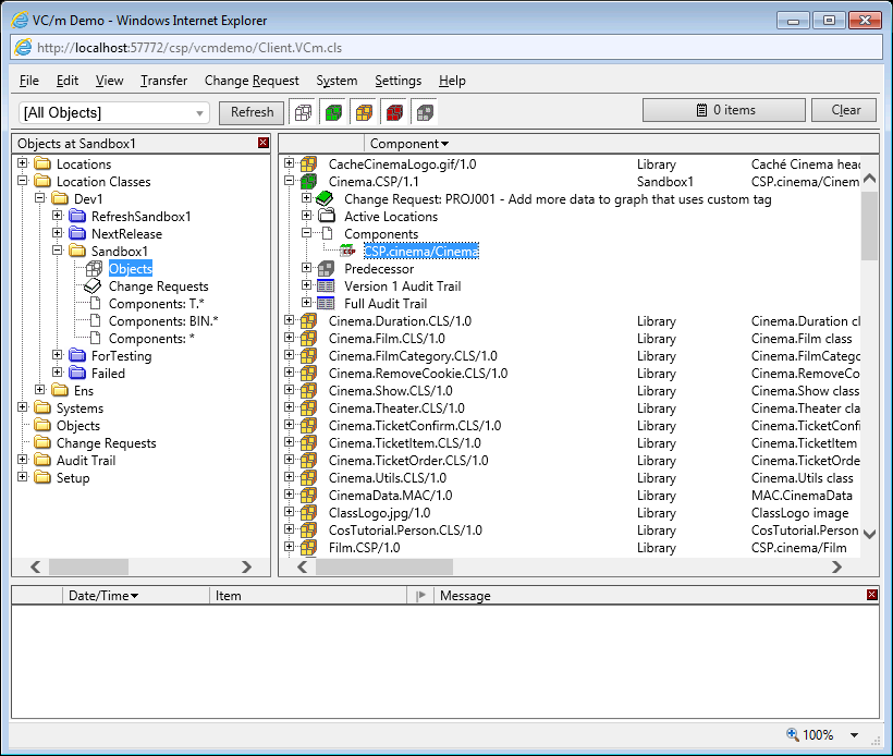
- OR Find the object which contains the component by navigating to the object view in the location where the object exists, and expand the object to see its components. (See screenshot below)

2. After clicking on the component you want to unregister,
- EITHER right-click and choose 'Unregister'
- OR press the delete button your keyboard
Physically Deleting a Component
Note: The ability to physically delete components within Deltanji can be restricted
by applying access rights to the function Component.fnDelete. For more information, see the System Manager Guide article on Managing Functions.
1. To physically delete a component, it must not be registered to an object. If the component is registered to an object, unregister it by following the steps listed above.

2. After clicking on the component you want to delete,
- EITHER right-click and choose 'Delete'
- OR press the delete button your keyboard
3. Press 'OK' on the message box to confirm that you really want to physically delete the component.

See Also: Components, Object Versions, Creating Objects / Registering Components, Adding Components to Objects