Creating Objects / Registering Components
Contents
Register a Single Component to an Object
Register Multiple Components to Multiple Objects
The main unit in Deltanji is an object version. This is a logical grouping of one or more components at a specific stage of development. As such, creating an object and registering a component to the Deltanji environment are essentially the same process.
Note: While it is possible to create an empty object by choosing File -> New from the menu bar while you are in an object view of a location, the methods listed below constitute the normal procedures for object creation.
Register a Single Component to an Object
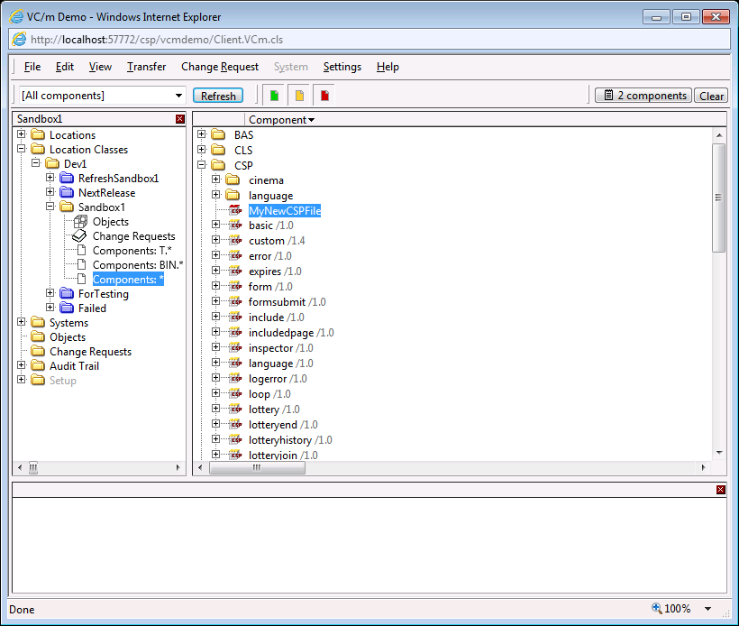
1. Open the 'Components' view of the location where the new component is physically present. Unregistered components are shown in the main panel with a red icon, provided the red filter button is selected.

2. Select the component and register it:
- EITHER right-click on the selected component and choose 'Register...'
- OR use 'Register Component...' from the Edit menu on the menubar
3. Enter the transfer details into the transfer dialog. For more information, see the section on the Component Transfer Dialog in the article about the transfer dialog.

4. Click 'OK'.
A component can also be registered to an object directly through Caché Studio. Once you have saved your new component in Studio, select Source Control -> Add to Source Control from the menu bar. Then follow Steps 3 & 4 above.
Register Multiple Components to Multiple Objects
1. Open the 'Components' view of the location where the new components are physically present. Unregistered components are shown in the main panel with a red icon, provided the red filter button is selected.
2. Multi-select the components and register them:
- EITHER right-click on the selection and choose 'Register...'
- OR use 'Register Component...' from the Edit menu on the menubar
3. Enter the transfer details into the transfer dialog. For more information, see the section on the Component Transfer Dialog in the article about the transfer dialog.
4. Click 'OK'.
Register Multiple Components as a Single Object
Occasionally it is useful to register more than one component to a single object. An example of this would be keeping the .frm and .frx file-pair together in a single object in Visual Basic development. Another candidate for management as a multi-component object is an Ensemble RecordMap class and its associated generated Record class(es).
1. Register one of your components to a new object by following the instruction listed above, under 'Register a Single Component to an Object'.
2. Add the rest of the components to the object by following the instructions for adding components to an object.
Note: Registration as described above uses a REGISTER-type transfer route. However it is also possible to register a component by transferring it along any other valid route from its location. For example you may be able to drag an unregistered component direct to your check-in location.
Object Naming
Whenever registration of a component creates a new object the name to be given to that object is derived by a subroutine. If the default name-derivation logic (nameObject2^%vc720) doesn't meet your needs, copy it into a custom callout, amend it and install it.
See Also: Components, Object Versions, Transfers, Initiating a Transfer, The Transfer Dialog, Adding Components to Objects